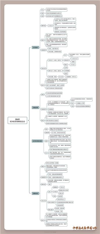
思维导图:第8课 欧洲的思想解放运动
【编号:532414 | 下载金额 :1.00元 | 作者: 张勇 - | 评论数:0 | 更新时间:2024/10/19 】
全套原创思维导图,纲要融通选必,适合全体高三师生一轮复习使用,知识点梳理清晰,一目了然

-
-
1、所有下载的附件请用最新版本的软件打开,如用旧版软件,可能会导致打不开。
2、用户一个月内下载同一个资料不会重复扣点。包年用户如有多个用户下载同一份资料只会计算一份。
3、下载的文件如果无法解压,或者解压后里面的文件夹为空,请下载Bandizip解压软件。
4、所有下载的文件除非经过许可,不得上传到别的网站、博客、QQ群等,否则网站将封锁账号和IP。
5、如果该资料侵犯了你的版权,请第一时间联系网站,网站将核实以后将第一时间删除。
6、其它下载问题请QQ咨询:228280228。
资料篮
已选:-个


用户评论
(以下评论仅代表网友意见,与本站立场无关)