您现在的位置:中学历史教学园地>> 初中频道>> 同步教学>> 统编八年级上册>> 第一单元 中国开始沦为半殖民地半封建社会>> 第1课 鸦片战争>>正文

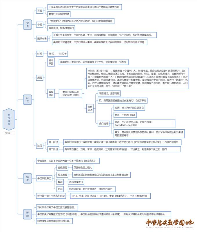
第1课 鸦片战争【思维导图】 公号

【编号:514373 | 下载金额 :1.00元 | 作者: 毛毛英 - | 评论数:0 | 更新时间:2024/08/21

内容详尽,结构清晰

--

1、所有下载的附件请用最新版本的软件打开,如用旧版软件,可能会导致打不开。

2、用户一个月内下载同一个资料不会重复扣点。包年用户如有多个用户下载同一份资料只会计算一份。

3、下载的文件如果无法解压,或者解压后里面的文件夹为空,请下载Bandizip解压软件。

4、所有下载的文件除非经过许可,不得上传到别的网站、博客、QQ群等,否则网站将封锁账号和IP。

5、如果该资料侵犯了你的版权,请第一时间联系网站,网站将核实以后将第一时间删除。

6、其它下载问题请QQ咨询:228280228。

用户评论

(以下评论仅代表网友意见,与本站立场无关)

网友评论共 0

资料篮

已选:-

发布者资料

手机扫码后打开或分享资料

同专辑同类资料

  • 还没有任何内容!